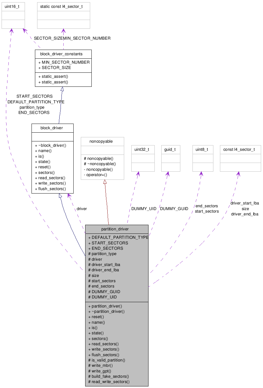
#include <partition_driver.hpp>


Public Member Functions | |
| partition_driver (block_driver *driver, const uint16_t partition_type=DEFAULT_PARTITION_TYPE) | |
| virtual int | reset (void) |
| Resets the driver's state back to defaults as when powering up the machine. | |
| virtual const char * | name (void) const |
| Returns the driver's name. | |
| virtual bool | is (const state_flags flags) const |
| Returns whether a specific feature/state (or all) is currently present/active. | |
| virtual const state_flags | state (void) const |
| Returns all feature/state flags at once. | |
| virtual l4_sector_t | sectors (void) const |
| Returns the number of disk sectors the underlying medium (e.g a file) provides. | |
| virtual int | read_sectors (uint8_t *buffer, l4_sector_t sector, l4_sector_t number) |
| Reads (from disk) the specified number of sectors starting at the specified sector (inclusive) into the specified data buffer (which must be big enough). | |
| virtual int | write_sectors (uint8_t *buffer, l4_sector_t sector, l4_sector_t number) |
| Writes (to disk) the specified number of sectors starting at the specified sector (inclusive) from the specified data buffer (which must be big enough). | |
| virtual int | flush_sectors (void) |
| Flushes all currently pending operations. | |
Static Public Attributes | |
| static const uint16_t | DEFAULT_PARTITION_TYPE = 0x83 |
| Default partition type to pretend. | |
| static const uint16_t | START_SECTORS = 30 |
| Number of fake sectors at the beginning of the disk (should be >= 30). | |
| static const uint16_t | END_SECTORS = 30 |
| Number of fake sectors at the end of the disk (should be >= 29). | |
Protected Member Functions | |
| virtual bool | is_valid_partition (l4_sector_t start_lba, l4_sector_t end_lba) |
| Returns whether the specified position is valid for an arbitrary data partition. | |
| virtual int | write_mbr (uint8_t type, l4_sector_t start_lba, l4_sector_t end_lba, uint8_t attributes=0) |
| Writes an MBR partition table (and tag) containing 1 entry for the specified parameters and the EFI protective partitions. | |
| virtual int | write_gpt (uint8_t type, l4_sector_t start_lba, l4_sector_t end_lba, uint64_t attributes=0) |
| Writes a GPT partition table containing 1 entry for the specified parameters. | |
| virtual int | build_fake_sectors (void) |
| Builds the fake sectors by writing an MBR & GPT partition table into the buffers. | |
| int | read_write_sectors (uint8_t read_write, uint8_t *buffer, l4_sector_t sector, l4_sector_t number) |
| Internal read/write sectors implementation. | |
Protected Attributes | |
| const uint16_t | partition_type |
| Partition type to pretend. | |
| block_driver *const | driver |
| Other driver to provide sectors in between. | |
| const l4_sector_t | driver_start_lba |
| First sector the other driver provides. | |
| const l4_sector_t | driver_end_lba |
| Last sector the other driver provides. | |
| const l4_sector_t | size |
| The (virtual) disk's size including fake sectors. | |
| uint8_t | start_sectors [START_SECTORS *SECTOR_SIZE] |
| Fake sectors at the beginning of the disk. | |
| uint8_t | end_sectors [END_SECTORS *SECTOR_SIZE] |
| Fake sectors at the end of the disk. | |
Static Protected Attributes | |
| static const efi::guid_t | DUMMY_GUID |
| Default dummy GUID used for disk and partition IDs (GPT). | |
| static const uint32_t | DUMMY_UID = 0x01020304 |
| Default dummy UID used as disk ID (MBR). | |
Useful for plain files without a partition table or windhoek single partition pass-through.
| virtual int partition_driver::reset | ( | void | ) | [inline, virtual] |
Resets the driver's state back to defaults as when powering up the machine.
Returns 0 on success. Negative error codes otherwise.
Implements block_driver.
References driver, and block_driver::reset().
| virtual int partition_driver::read_sectors | ( | uint8_t * | buffer, | |
| l4_sector_t | sector, | |||
| l4_sector_t | number | |||
| ) | [inline, virtual] |
Reads (from disk) the specified number of sectors starting at the specified sector (inclusive) into the specified data buffer (which must be big enough).
Returns 0 on success. Negative error codes otherwise.
Implements block_driver.
References read_write_sectors().
| virtual int partition_driver::write_sectors | ( | uint8_t * | buffer, | |
| l4_sector_t | sector, | |||
| l4_sector_t | number | |||
| ) | [inline, virtual] |
Writes (to disk) the specified number of sectors starting at the specified sector (inclusive) from the specified data buffer (which must be big enough).
Returns 0 on success. Negative error codes otherwise.
Implements block_driver.
References read_write_sectors().
| virtual int partition_driver::flush_sectors | ( | void | ) | [inline, virtual] |
Flushes all currently pending operations.
That is requests to write to the backend, if the driver provides some mechanism to cache blocks. Returns 0 on success. Negative error codes otherwise.
Implements block_driver.
References driver, and block_driver::flush_sectors().
const efi::guid_t partition_driver::DUMMY_GUID [static, protected] |
Initial value:
{
0x00,0x01,0x02,0x03,0x04,0x05,0x06,0x07,0x08,0x09,0x0a,0x0b,0x0c,0x0d,0x0e,0x0f
}
Referenced by write_gpt().