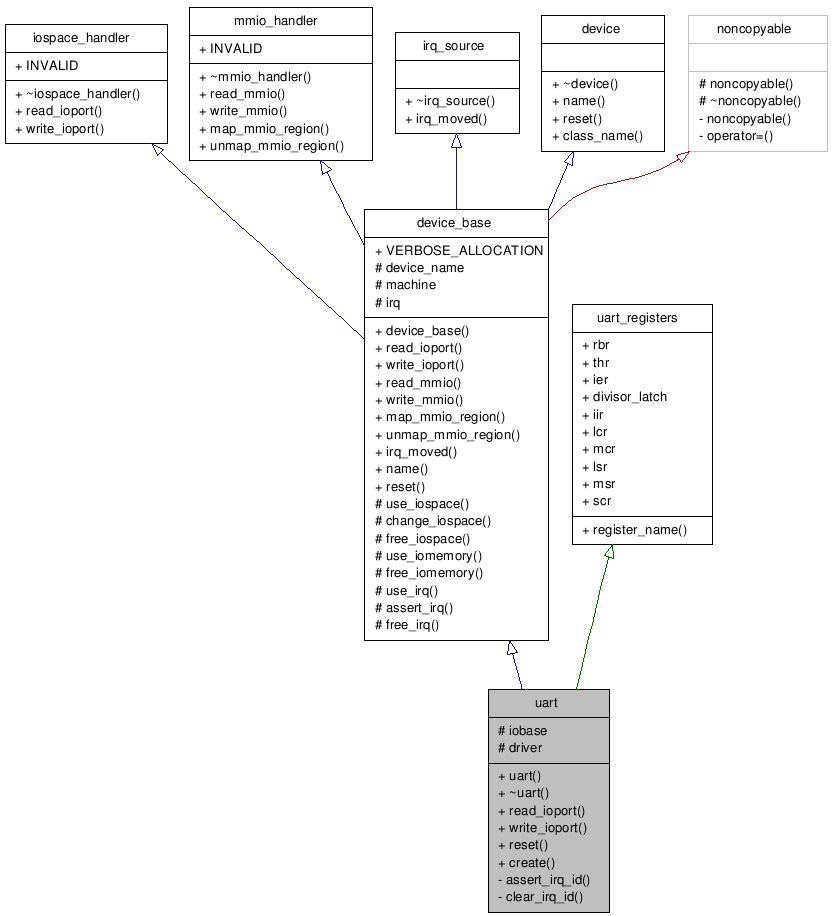
#include <uart.hpp>


Public Member Functions | |
| uart (machine_base &machine, l4_port_t iobase, l4_irq_t irq, serial_driver *driver) | |
| virtual uint32_t | read_ioport (l4_port_t port, access_size access_size) |
| Stub implementation, which always returns an invalid value. | |
| virtual int | write_ioport (l4_port_t port, uint32_t data, access_size access_size) |
| Stub implementation, which always returns -L4_ENOTSUPP. | |
| virtual int | reset (void) |
| Resets the device's state back to defaults as when powering up the machine. | |
Static Public Member Functions | |
| static device * | create (machine_base &machine, config_node &device_node) |
Protected Attributes | |
| l4_port_t | iobase |
| serial_driver * | driver |
Private Member Functions | |
| void | assert_irq_id (interrupt_ids id) |
| void | clear_irq_id (void) |
| uint32_t uart::read_ioport | ( | l4_port_t | port, | |
| access_size | access_size | |||
| ) | [virtual] |
Stub implementation, which always returns an invalid value.
Implemented here as a dummy to avoid unnecessary overriding in descendant classes. This function is intended to be overridden.
Reimplemented from device_base.
References device_base::change_iospace(), iospace_handler::INVALID, device_base::name(), and resource_manager::PHYSICAL.
| int uart::write_ioport | ( | l4_port_t | port, | |
| uint32_t | data, | |||
| access_size | access_size | |||
| ) | [virtual] |
Stub implementation, which always returns -L4_ENOTSUPP.
Implemented here as a dummy to avoid unnecessary overriding in descendant classes. This function is intended to be overridden.
Reimplemented from device_base.
References device_base::change_iospace(), device_base::name(), resource_manager::PHYSICAL, and serial_driver::write().